
1. gPad
・ gPad 위키백과(일본어)의 설명입니다. (LG G 패드 아니에요 ㅠㅠ)
gPad는 Windows용 텍스트 에디터입니다. 특징으로는 MDI형식으로 표시가 가능하며, CSV 표시 모드를 탑재하고 있어서, 쉼표나 탭으로 구분된 텍스트를 표 형식으로 표현할 수 있습니다. 또한, GREP 결과를 도킹 윈도 형식으로 사용합니다.
・ MDI(Multiple Document Interface)란, 다중 문서 인터페이스라고 하며, 동시에 여러 개의 문서로 작업할 수 있는 것이라고 합니다. 최소화, 최대화, 타이틀바 등을 가지고 있는 것이 특징이라고 합니다.(요즘 응용프로그램들은 다 가지고 있는 것 같은데...)
・ GREP란, 컴퓨터 명령문 중의 하나인데, 지정된 문자열 또는 행을 검색할 때 사용하는 명령문입니다.
・ 도킹 윈도우란, 하나의 응용프로그램에서 여러 가지 창이 열려 있을 때, 도킹할 수 있는 기능입니다. 예를 들어서 크롬 화면을 두 개 띄우고, A에 있는 것들을 B에 옮기는 것 같습니다.
2. gPad 다운로드
・ gPad 역시 일본어를 지원하는 텍스트 에디터입니다. gPad 공식 홈페이지에서 다운로드할 수 있습니다.

gPad ver 2.2.2c의 zip 파일을 다운로드합니다.
2017년 11월 19일의 릴리즈가 마지막 버전인 것 같습니다 ㅠㅠ

압축을 풀고 gPad.exe를 클릭합니다.

실행시키면 위와 같이 열립니다.

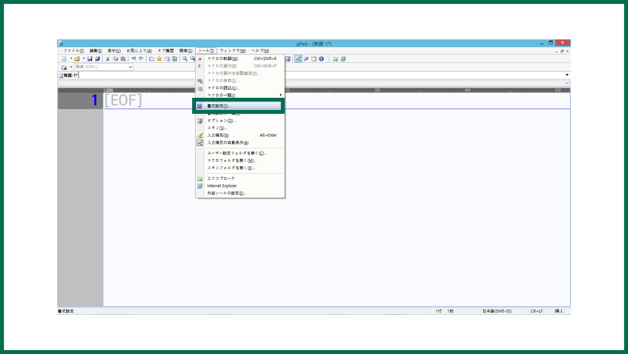
글씨 크기는
ツール- 書式設定를 클릭!

フォント および色를 클릭하고
설정할 폰트와 사이즈를 고르시면 됩니다.

그리고, 사진처럼 같은 글자를 대소문자 구분하지 않고

마우스로 블록 지정을 하면 찾아줍니다.
대부분 텍스트 에디터에 이런 기능 다 있나요? ㅋㅋ
그럼 끝!
'IT > 몰라요' 카테고리의 다른 글
| Mac, 터미널 명령어 정리! (0) | 2019.05.13 |
|---|---|
| 텍스트 에디터, Visual Studio Code 설치부터 실행까지 (0) | 2019.05.11 |
| 텍스트 에디터, 사쿠라 에디터 설치부터 실행까지 (1) | 2019.05.08 |
| TeraTerm, 설치부터 실행까지 (0) | 2019.04.25 |
| HTTP Header, 크롬에서 확인하는 방법 (0) | 2019.04.05 |